Nice to meet MM friends, this time I will give a tutorial on How to change the name and extension of many files at once. As seen in the picture above, this time I will give a tutorial on how to change the name and file extension of several folders at once using the Bulk Rename Utility application.
Well, before starting for those who don't have it and don't know what Bulk Rename Utility software is. Please click the link below to open an article about Bulk Rename Utility and how to install it or you can go directly to the app's website and download it.
Before we move on to the next tutorial, it's a good idea to read about the features of this app that we will use at least you know what "FILTER", "REPLACE" and "EXTENSION" is which you can learn from the article below.
Bulk Rename Utility features Part 1
Okay, if you already own and know what Bulk Rename Utility is. Now we open the application.
Next, we enter the path of the folder or the place of the files that we want to change, there are 2 ways to do it.
![]() |
1. Copy the file path and contents in (box 1), then click enter.
2. Look for it directly in the box on the left (box2).
Alright, now we're going to start right away with how to rename the files in the folder we thought we were looking for
1. We check (click) the subfolder in the 12th feature "FILTER" (box1). Now we can see all the files that are in the folder we have.
2. Next we find and select which file we want to rename (box2). Or if there are too many files, we can eliminate them by writing the keyword in the Mask. In the “FILTER”, now we write the extension name of the file without removing the asterisk (*asterisk)(box 3).
You can learn more about the Filter function from the article below
Bulk Rename Utility features Part 1
4. Next we go to the 3rd function “REPLACE”(box4). We fill in Replace with the name of the file we selected and write the bride in With.
5. Now the file name should have been changed to what we want (box5)
Then we click rename now the file name has been changed permanently
Alright, that's how to change the file name at once using the Bulk Rename Utility
Next, we will change the file extension together
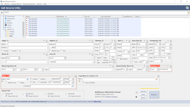
1. We check (click) the subfolder in the 12th feature "FILTER" (box1). Now we can see all the files that are in the folder we have.
2. Next we find and select which file we want to rename (box2). Or if there are too many files, we can eliminate them by writing the keyword in the Mask. In the “FILTER”, now we write the extension name of the file without removing the asterisk (*asterisk)(box 3).
3. We go directly to the 11th feature “EXTENSION” and write down the new extension we want x
Alright, that's a tutorial on how to change file names and extensions using Bulk Rename Utility, then I will explain other uses of Bulk Rename Utility's features and how to install them.
Thank you for visiting, if you have any questions, please comment below.








0 Komentar